|
GOTHICS NIEUWJAAR

Merci Gerrie pour la permission de traduire tes tutoriels.
Ici vous pouvez trouver l'original de ce tutoriel.
Ce tutoriel est une création ©Pspmagnifique et il ne peut pas être copié sur d'autres sites, ni être proposé au téléchargement.
La même chose vaut pour ma traduction.
Le tutoriel a été réalisé avec Corel19 et traduit avec CorelX2, mais il peut également être exécuté avec les autres versions.
Suivant la version utilisée, vous pouvez obtenir des résultats différents.
Depuis la version X4, la fonction Image>Miroir a été remplacée par Image>Renverser horizontalement,
et Image>Renverser avec Image>Renverser verticalement.
Dans les versions X5 et X6, les fonctions ont été améliorées par la mise à disposition du menu Objets.
Avec la nouvelle version X7 nous avons encore Miroir et Renverser, mais avec nouvelles différences.
Consulter, si vouz voulez, mes notes ici
Certaines dénominations ont changées entre les versions de PSP.
Les plus frequentes différences:


Vos versions ici
Nécessaire pour réaliser ce tutoriel:
Matériel ici
Pour les tubes merci Mds et A PSP Devil.
Modules Externes.
consulter, si nécessaire, ma section de filtre ici
Filters Unlimited 2.0 ici
Greg's Factory Output vol. II - Poolshadow ici
Nik Software - Color Efex Pro ici
Alien Skin Eye Candy 5 Impact - Extrude, Perspective Shadow ici
Cybia Screenworks - Dot Screen ici
Filtres Greg's Factory Output vol.II et Screenworks peuvent être utilisés seuls ou importés dans Filters Unlimited.
voir comment le faire ici).
Si un filtre est fourni avec cette icône, on est obligé à l'importer dans Unlimited
Animation Shop ici

Si vous voulez utiliser vos propres couleurs, n'hésitez pas à changer le mode et l'opacité des calques
Ouvrez la police et la minimiser. Vous la trouverez dans la liste des polices disponibles lorsque vous en avez besoin.
Avec les nouveaux s.o. ce n'est plus possible. Pour utiliser une police, vous devez le copier dans le dossier Fonts de Windows.
Placer les presets dans le dossier du filtre Alien Skin Eye Candy 5 Impact>Settings>Extrude.
En cliquant sur le preset une ou deux fois (selon vos réglages) automatiquement il se placera directement dans le dossier Settings de Alien Skin Eye Candy.
pourquoi un ou deux clic voir ici
1. Placer en avant plan la couleur claire #916076,
et en arrière plan la couleur foncée #523f45.

Extra couleur utilisée blanche #ffffff.
Si vous utilisez d'autres matériels, annotes les codes de Teinte et Saturation de votre couleur d'arrière plan
Réglage>Teinte et Saturation>Coloriser et copier les codes dans les respectives cases.

2. Ouvrir Alfa's-Magnifique Nieuwjaar.
Fenêtre>Dupliquer, ou sur le clavier shift+D pour faire une copie

Fermer l'original.
La copie, qui sera la base de votre travail, n'est pas vide, mais contient les sélections enregistrées sur le canal alpha.
3. Calques>Nouveau calque raster.
Sélections>Sélectionner tout.
4. Ouvrir le misted mds7254 Mystic - Édition>Copier.
Revenir sur votre travail et Édition>Coller dans la sélection.
Sélections>Désélectionner tout.
Réduire l'opacité de ce calque à 70%.
5. Calques>Nouveau calque raster.
Sélections>Charger/Enregistrer une sélection>Charger à partir d'un canal alpha.
La sélection selectie#1 est déjà disponibile.
On doit seulement cliquer sur Charger.

6. Effets>Modules Externes>Alien Skin Eye Candy 5 Impact - Perspective Shadow.
Sélectionner le preset Drop Shadow Blurry avec une couleur à choix.
J'ai choisi la couleur d'arrière plan

Sélections>Désélectionner tout.
7. Calques>Dupliquer.
Image>Miroir (avec les dernières versions de PSP: Image>Miroir>Miroir horizontalement).
8. Calques>Fusionner>Fusionner le calque de dessous.
9. Calques>Nouveau calque raster.
Sélections>Charger/Enregistrer une sélection>Charger à partir d'un canal alpha.
Ouvrir le menu des sélections et charger la sélection selectie#2.

10. Réduire l'opacité de l'outil Pot de Peinture à 25%.
Remplir la sélection avec la couleur d'avant plan.

Sélections>Désélectionner tout.
11. Effets>Modules Externes>Cybia - Screenworks - Dot Screen.

12. Calques>Dupliquer.
Image>Miroir.
Calques>Fusionner>Fusionner le calque de dessous.
13. Image>Ajouter des bordures, 1 pixel, symétrique, couleur blanche #ffffff.
Image>Ajouter des bordures, 40 pixels, symétrique, couleur d'arrière plan #523f45.
Image>Ajouter des bordures, 1 pixel, symétrique, couleur blanche #ffffff.
Image>Ajouter des bordures, 50 pixels, symétrique, couleur d'avant plan #916077.
14. Activer l'outil Baguette magique 

Cliquer sur le dernier bord pour le sélectionner.
15. Effets>Modules Externes>Greg's Factory Output vol. II - Poolshadow, par défaut.

16. Effets>Modules Externes>Toadies - What are you.

17. Sélections>Inverser.
Effets>Effets 3D>Ombre portée.

Édition>Répéter Ombre portée.
Sélections>Désélectionner tout.
18. Ouvrir le tube What time what face Artifice-tubed by A PSP Devil - Édition>Copier.
Revenir sur votre travail et Édition>Coller comme nouveau calque.
Image>Redimensionner, 90%, redimensionner tous les calques décoché.
Déplacer le tube en bas.
19. Effets>Effets 3D>Ombre portée, à choix.
20. Calques>Fusionner>Fusionner le calque de dessous.
21. Effets>Modules Externes>Nik Software - Color Efex Pro - Tonal Contrast.

22. Effets>Modules Externes>Nik Software Color Efex Pro - Graduated Neutral Density.

23. Ouvrir le tube "Aiguille" - Édition>Copier.
Revenir sur votre travail et Édition>Coller comme nouveau calque.
Positionner l'aiguille sur l'horloge.

Renommer le calque "aiguille 1".
24. Calques>Dupliquer.
Image>Rotation libre - 6 degrés à droite.

Positionner bien l'aiguille,
(le petit cercle dans la même position de l'aiguille précédente).

Pour contrôler si l'animation aura un bon résultat,
ouvrir et fermer le calque 3-4 fois

Renommer le calque "aiguille 2".
25. Calques>Dupliquer.
Image>Rotation libre - 7 degrés à droite.

Positionner bien l'aiguille.

Renommer le calque "aiguille 3".
26. Calques>Dupliquer.
Image>Rotation libre - 8 degrés à droite.
Positionner bien l'aiguille.
Renommer le calque "aiguille 4".
27. Calques>Dupliquer.
Image>Rotation libre - 9 degrés à droite.
Positionner bien l'aiguille.
Renommer le calque "aiguille 5".
28. Fermer les calques aiguille2-5

28. Placer en arrière plan la couleur blanche #ffffff.
29. Activer l'outil Texte , font Today Typ
régler la taille en fonction de votre version de PSP; pour moi

Écrivez 20.
Calques>Convertir en calque raster.
Positionner le texte à gauche.
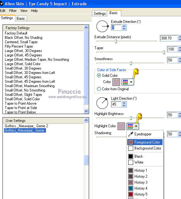
30. Effets>Modules Externes>Alien Skin Eye Candy 5 Impact - Extrude
Sélectionner le preset Gothics_Nieuwjaar_Gerrie
Solid et Hightlight color: votre couleur d'avant plan

31. Écrivez 1.
Calques>Convertir en calque raster.
32. Effets>Modules Externes>Alien Skin Eye Candy 5 Impact - Extrude.
Sélectionner le preset Gothics_Nieuwjaar_Gerrie 2
Solid et Hightlight color: votre couleur d'avant plan

Image>Miroir.
Positionner bien les textes
avec les points côte à côte.

Calques>Fusionner>Fusionner le calque de dessous.
Renommer ce calque "chiffres".
33. Écrivez 6.
Calques>Convertir en calque raster.
34. Effets>Modules Externes>Alien Skin Eye Candy 5 Impact - Extrude.
Sélectionner le preset Gothics_Nieuwjaar_Gerrie 2

Déplacer le numéro à côte du numéro 1.
Renommer ce calque 6.
35. Écrivez 7.
Calques>Convertir en calque raster.
Effets>Modules Externes>Alien Skin Eye Candy 5 Impact - Extrude.
Sélectionner le preset Gothics_Nieuwjaar_Gerrie 2

Positionner le numéro 7 sur le numéro 6.

Renommer ce calque 7 et fermer le calque.

36. Signer votre travail sur un nouveau calque.
37. Assurez-vous d'avoir fermé les calques aiguille 2-5 et le calque 7

38. Édition>Copie Spéciale>Copier avec fusion.
Ouvrir Animation Shop et Édition>Coller>Coller comme nouvelle animation.
39. Revenir sur PSP.
Fermer le calque "aiguille1" et ouvrir le calque "aiguille 2".

Édition>Copie Spéciale>Copier avec fusion.
Revenir sur Animation Shop et Édition>Coller>Coller après l'image active.
40. Sur PSP.
Fermer le calque "aiguille 2" et ouvrir le calque "aiguille 3".
Édition>Copie Spéciale>Copier avec fusion.
Sur Animation Shop: Édition>Coller>Coller après l'image active.
41. Sur PSP.
Fermer le calque "aiguille 3" et ouvrir le calque "aiguille 4".
Édition>Copie Spéciale>Copier avec fusion.
Sur Animation Shop: Édition>Coller>Coller après l'image active.
42. Sur PSP.
Fermer le calque "aiguille 4" et ouvrir le calque "aiguille 4".
Fermer le calque "6" et ouvrir le calque "7".

Édition>Copie Spéciale>Copier avec fusion.
Sur Animation Shop: Édition>Coller>Coller après l'image active.
43. Et voila votre animation composée de 5 images.
Édition>Sélectionner tout.
Animation>Propriétés de l'animation et régler la durée à 100.
Cliquer sur la dernière image pour la sélectionner.
Animation>Propriétés de l'animation et régler la durée à 300.
32. Contrôler le résultat en cliquant sur Visualiser l'animation 
et sauvegarder au format gif.

Vous pouvez m'écrire pour n'importe quel problème, ou doute, ou si vous trouvez un link modifié,
ou seulement pour me dire que ce tutoriel vous a plu.
13 Novembre 2016
|